Please follow the steps to create a new item.
- Click on the “toolbar button” in the lower left corner.

- Go to “Settings”.

- Click on “Item”.

- Click on “New” in the top right corner.

- Click on the square to upload an image for your item (Optional). There is specification for the image.

There is specification for the uploading image.

- Select a border color. (Optional)

- Enter a number that cannot be duplicated as the item code.

- Select a belonging category and abelonging item group.

- Set a name for your dish. You can set up to four names.

- Select a printer to print the dish for kitchen when it is ordered.

- Click in the blank under “Price” and enter a number as its sales price.

- If more price choices need to be set for an item, you can turn on the “Multiple Price” button and there will be up to four prices to be set.

- If the price of the item is unstable, you can turn on the “Open Price” button. In this way, you can set the price as you need when selling it.

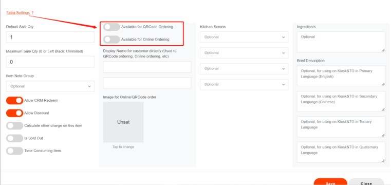
- Click on “Extra Settings” and then turn on the buttons if you need the item to be available for QR code ordering or online order.

- Click on “Save” and then click on “Yes” to save.


Now the item has been created properly.
Log out of your ZiiPOS, then log in again to make sure your settings take effective.
